| レコーディングシステム 遍歴 |
2023年録音環境
|
|
音源系統と楽器系統の2系統、
プリアンプには音源系統はWA73-EQ、楽器系統はU5
どちらもコンプレッサーを通ってオーディオインターフェースに落とし込み
MAC/CUBASEに記録しています。
|
【GUITAR】
■GALAXY BLUE STRATOCASTER
雑に扱えるギターが欲しくて作成。
69年仕様と思いきやラージヘッドなのにウォルナットプラグ
4点留めボルトオンなど50年代の仕様が混じっています。
マテリアルは2ピースアルダーにクォーターソウンメイプルネック、
ピックアップは上から
FenderCustomShop69、
FenderCustomShopFat50s、
FenderCustomShopTexasSpecial
配線材、半田は銀、ビスやフレットは相変わらずステンレスでネックが極太です。
|
【GUITAR】
■L'oiseau-Bleu
3年がかりで完成した青色3号機です。
買い付けた1ピースアッシュとクォーターソウンメイプルをフジゲンさんの工場で加工してもらい、
松下工房の竹内さんに組んでいただきました。
ピックアップは上から
FenderCustomShop69、
FenderCustomShopFat50s、
FenderCustomShopTexasSpecial
それぞれのポジションで最も好きなPUをセレクトして積んでいます。
配線材、半田は銀、ビスやフレットはステンレスにしてサビを極力減らせるようにしてます。
でも、なんと言っても塗装が1番大変だったようで時間もかかりましたし、職人さんを困らせたようです。
|
【EFFECTOR】
RAT1、Guvnor中学生の頃から使っている80年代後半のエフェクターです。
CentaurやP2-Fuzzも使っていましたが、最後はいつもこの2つで録音してます。
|
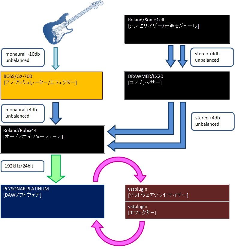
2019年構成図
|
|
過去に録ったものを聴きなおしてみると、非常にU5の音が好みで、
音源モジュールも通すようにしました。ハード音源をアウトボードで加工するって
現代的ではないやり方かも知れませんが、ツマミをいじるっていう直感的な操作で
ポイントを探れるのは音作りし易いですね。
最終的にはLX20でマシマシになって入っていきます。
ギターの方はXTからX3へ、そんなにいいかと言われたら、そんなに良くもないという
やはりアンプをマイクで拾った音には敵いませんが、それなりのレベルにはなってます。
|
【アンプシミュレータ】
■LINE6 POD X3 PRO
XTで使い方に慣れてきたところで、若干のレベルアップ、HDに行かずなぜかX3という。。。
|
【プラグイン】
■WAVES PLATINUM
マスタリング時に使っています。昔は数十万したんですけど、今は安くなりました。
当時70万円以上で購入した記憶があります。。。
|
【アンプシミュレータ】
■LINE6 POD XT PRO
今だから許せる機材で、マイク録りに慣れてしまっていたので
「もうちょっとなぁ。。。」って、音の立ち上がり速度とかアンビエンスはやはり機械的なものを感じます。
とは言え、初代よりだいぶ良くなってて、プレキシのマーシャルが好きな人は嬉しいプリセットがあったり、
結局は有るもので録るしかないワケで、こういったものを如何に上手く使うかが最近の私の課題です。
ちなみにスクエニのFFバンド、BLACKMAGESはPODであの音色出してるらしいですね。
|
2018年構成図
|
【オーディオインターフェース】
■ROLAND Rubix44
昔は電源ラインと信号ラインが同じUSBは敬遠してましたが
コンシューマ向けにPCI-eのプラットフォームは無さそうなので断念、
「インプットは4個口ないと嫌だ!」とか「192KHzじゃないと過去のファイルが扱えない!」
そんな要件を満たせるのがこれだったわけです。
|
【シンセサイザー/音源モジュール】
■ROLAND SonicCell
最近のDTMはプラグインシンセが主流ですが、Fantom-XRを長年愛用していたので
音色が近い後継機をセレクト。ピアノとストリングスは聴いてやっぱり
「ROLANDだなぁ」と思う空気感です。
|
【コンプレッサー/リミッター】
■DRAWMER LX20
マスタリングやハード音源の録音時に通してます。
90年代の音が最も自分の好きな音なので、非常に気に入ってます。
|
|
2008年-2010年
|
【オーディオインターフェース】
■MOTU UltraLite-mk3
IEEE1394はMACユーザーではないので、正直、抵抗がありました。
ただ、当時のUSBよりは安定するのかなと購入、レンジの広さと音像の立体感に驚いたのが記憶にあります。
|
【シンセサイザー/音源モジュール】
■ROLAND SD-50
Fantom-XRがラックマウントだったので
コンパクトな音源を探していたらこれになりました。
|
2004年-2007年構成図
|
【オーディオインターフェース】
■M-AUDIO Audiophile 192
念願の脱PCIということで、PCI-X(Expressではない過渡期の規格)に。
ところがWindowsのドライバはPCIモードでしか動作せず。133MB/秒。。。
当然、192kの24bitファイルを扱うには厳しいデータ転送速度でした。
|
|
2003年
|
【オーディオインターフェース】
■M-AUDIO DELTA1010
SD-90のインプット数の少なさに限界を感じて購入。
ブレークアウトボックスが、1Uラックだったので
自宅のサーバーラックにマウント。
ところが、サーバーの電源ノイズを拾ってしまい別のラックを購入。
扱えるレートは96KHzの24bitでしたが、レンジの広さは圧巻です。
おそらくはADコンバータに落とし込む前段階での質が高いんだと思います。
例えばなんですけど、解像度は低くてもレンズの良いデジカメって、
解像度の高いレンズの悪いカメラより質が良いじゃないですか、アレに近い感覚でしょうか。
|
【シンセサイザー/音源モジュール】
■Fantom-XR
SD-90でGM2の良さを知り、「もうちょっと」ってのを探していたら
秋葉原で発見しました。SD-90はピアノが良かったんですが、これはストリングスも気に入ってます。
|
|
2000年-2002年
|
【オーディオインターフェース/音源モジュール】
■ROLAND SD-90
秋葉原のソフマップDTM専門店で購入。
デジタル回路で内部ルーティングということに気付かず
1週間位は「なんでトラックにインプット以外の音が入ってるんだ?」
と疑問に思いながら使い続けていました。
ギターを直接接続可能でエフェクター機能まであり、
当時DTM初心者の僕には十分な性能でした。
|
| GUITAR & EFFECTOR |
【GUITAR】
■青いヤツ
「良い音が!」とかじゃなくて、
純粋に自分の好みを詰め込んだだけのギターです。
ネックグリップは初期のクラプトンモデルから採寸、
アノダイズドの57-58年のストラトの音が好きなのでアルミピックガードに
アッシュボディ、あとは24フレットないと嫌だとか
そんなところで、特に高級な仕様とかはないですね。
|
【GUITAR】
■青いヤツ
青いギターって大好きで、僕の好みは。。。
・色が青、
・3Sピックアップのストラトタイプ、
・ボディ材がアッシュ、
・ネックがクオーターソーン、
・ブリッジがフェンダーの6点止めシンクロナイズド
・ピックガードがアノダイズド
・メイプル指板
とまぁ、この子はボディ材がアルダーなのとネックがVシェイプじゃないことがちょっと惜しいです。
ピックアップは上から、
・VANZANDT VINTAGE PLUS
・FENDER CUSTOMSHOP Fat50s(REVERSE)
・FENDER TEXAS SPECIAL
配線材が金・銀撚り線で半田がプラチナ・銀です。
キャパシターはオレンジドロップのフィルムコンデンサーを付けてましたが、
現在はトーン回路はスルーで2トーンともにダミーです。
|
【BASS】
■FENDER 70S JAZZBASS
年代物にEMGを載せるという暴挙にでてます。
音はまあ、EMGの音ですね。
|
【EFFECTOR】
■BOSS GX-700
ハンドメイドやビンテージものを使いまくっといてなんですが
アナログ回路の歪みがあるのでラックマウントでも許してみました。
ですが、使ってみると凄く良くて、ただプリセット記憶が電池(CR2032)だったことに気付かず
お気に入りのセッティングが飛んだのはショックでした。
|
【AMP】
■FENDER 70S TWIN-REVERB
銀パネのツインリブです。ビンテージアンプなので、真空管が傷んでいたこともあり、
ヨーロッパ製のものに変えてます。また、電源周りの配線もベルデンのケーブルに交換してます。
|
【DI-BOX】
■AVALON DESIGN U5
ライン録りの際は必ず通してます。
デモ段階で夜中にアンプは鳴らせないですからね。。。
|
【EFFECTOR_BOARD】
■歪みものセット
頭おかしい位に歪みものばかりのボードです。
P2-FUZZ、GUVNAR、CENTAUR、他。
ですが僕はクリーントーンとナチュラルドライブ、クランチ程度しか使わないという
|